zapojenie multifx do lampoveho komba
Pravidla fóra
Re: zapojenie multifx do lampoveho komba
Placka asi sa stale nechapeme, este raz. je moznost zapojit AMPERO tak, aby:
1. bolo AMPERO zapojene v RETURNE smycky
2. bolo AMPERO zapojene v INPUTE komba
podla mna sa to neda, ale tak pre istotu sa pytam.
1. bolo AMPERO zapojene v RETURNE smycky
2. bolo AMPERO zapojene v INPUTE komba
podla mna sa to neda, ale tak pre istotu sa pytam.
Re: zapojenie multifx do lampoveho komba
Není. S tímhle přepínačem ta možnost není. Musel bys mit přepínač, které by umožňoval aktivovat oba Loopy zároveň. Takhle pojede buď Ampero nebo preamp komba.
Re: zapojenie multifx do lampoveho komba
Placka : Asi nerozumíš té funkci switche. Z outputu H vždy půjde do retornu comba nějakej signál. A to ten, která smyčka je zrovna aktivována. Nebo (Bypass) tam projde napřímo signál ze vstupu C.
V případě, že multiefekt hraje klasicky do Guit. in comba, tedy I, bys musel zajistit, aby smyčka comba KJ byla jen propojená bez čehokoli dalšího. A to zjevně není. A myslím, že to s podobnou technologií není dosažitelné.
Ale jinak: Fallone, velmi chválím za správný vhled - simulace preampu má jít do koncáku, ne do dalšího preampu a td. Přemýšlíš o tom správně, ale není nutné kvůli tomu budovat takovéhle bazmeky, ne? Prostě zkusíš, která varianta zapojení ti sedí lípa tu použiješ.
V případě, že multiefekt hraje klasicky do Guit. in comba, tedy I, bys musel zajistit, aby smyčka comba KJ byla jen propojená bez čehokoli dalšího. A to zjevně není. A myslím, že to s podobnou technologií není dosažitelné.
Ale jinak: Fallone, velmi chválím za správný vhled - simulace preampu má jít do koncáku, ne do dalšího preampu a td. Přemýšlíš o tom správně, ale není nutné kvůli tomu budovat takovéhle bazmeky, ne? Prostě zkusíš, která varianta zapojení ti sedí lípa tu použiješ.
Já se domnívám, že revoluce je zvrat k lepšímu. Kontrarevoliuce je síla, která tomuto zvratu brání. Kontrarevoluce se drží u moci zuby nehty. Ti starší už pouze nehty. (Zdeněk Svěrák, 1989)
Re: zapojenie multifx do lampoveho komba
Dakujem obom. torst ano, presne ako pises, skusim oba varianty a uvidim, co bude zniet lepsie. aj ked teoreticky, ak to pojde napriamo a na kombe bude uplne cisty kanal tak teoreticky to bude zniet dobre. vyskusam a uvidim, ten switch mi len napadlo, ze by to bolo pohodlnejsie to proste jednym stlacenim prepnut a porovnat zvuk. ale ak sa to neda tak sa to neda. v loope mam momentalne eq pedal, ktoprym korigujem prebasovanie (mam ku kombu este jeden openback 1x12 repro, zial musi byt pod stolom a natesno pri stene). bez eq v smycke mi to strasne basuje.
Re: zapojenie multifx do lampoveho komba
@torst: A dyt to říkám! Funkci toho switche rozumím a popisuje stejně výše (buď preamp komba nebo ampero nebo nic a kytara přímo do koncaku, což je nežádoucí). Taky píšu, že s tímhle switchem nejde použít variantu ampero-preamp-koncaku a zároveň variantu ampero-koncak.
Stačil by jakýkoliv truebypass switch/lišta, který by uměl aktivovat jednotlive smyčky a ne přepínat mezi smyčkami stylem A/B. Třeba tohle
https://m.aliexpress.com/item/330043155 ... 1638974398
Pak bys mohl snadno porovnat vyriantu ampero-koncak a variantu ampero-preamp-koncak (jednoduše bys bypassoval smyčku s preampem. Každopádně bys měl ampero před preampem a nemohl bys použít ampero ve smyčce.
Znova opakuju, že to moje zapojení s tímhle switchem je správně...
Stačil by jakýkoliv truebypass switch/lišta, který by uměl aktivovat jednotlive smyčky a ne přepínat mezi smyčkami stylem A/B. Třeba tohle
https://m.aliexpress.com/item/330043155 ... 1638974398
Pak bys mohl snadno porovnat vyriantu ampero-koncak a variantu ampero-preamp-koncak (jednoduše bys bypassoval smyčku s preampem. Každopádně bys měl ampero před preampem a nemohl bys použít ampero ve smyčce.
Znova opakuju, že to moje zapojení s tímhle switchem je správně...
Re: zapojenie multifx do lampoveho komba
Placka: Kdybych tvrdil, že tomu rozumím, tak to bych lhal :-E. Ale to je jedno, neřešme, Fallon si poradí.
Fallon - přídavný externí reprobox-opět pochvala. Jen si ohlídej správné nastavení impedance.
Fallon - přídavný externí reprobox-opět pochvala. Jen si ohlídej správné nastavení impedance.
Já se domnívám, že revoluce je zvrat k lepšímu. Kontrarevoliuce je síla, která tomuto zvratu brání. Kontrarevoluce se drží u moci zuby nehty. Ti starší už pouze nehty. (Zdeněk Svěrák, 1989)
Re: zapojenie multifx do lampoveho komba
chlapi a keby som to zapojil vid obrazok:
GITARA - AMPERO INPUT
AMPERO OUTPUT - INPUT LOOP
LOOP 1 SEND - AMP RETURN
AMP SEND - LOOP 1 RETURN
LOOP OUTPUT - AMP INPUT
Tak by som vedel prepinat system BYPASS LOOP by bolo ampero napriamo v kombe.
LOOP 1 by bolo ampero v efektovej smycke komba
(prisiel by som o moznost uplne vyradit ampero z efektovej cesty, ale to neva)
Rozmyslam dobre, ci je to blbost? vdaka.
GITARA - AMPERO INPUT
AMPERO OUTPUT - INPUT LOOP
LOOP 1 SEND - AMP RETURN
AMP SEND - LOOP 1 RETURN
LOOP OUTPUT - AMP INPUT
Tak by som vedel prepinat system BYPASS LOOP by bolo ampero napriamo v kombe.
LOOP 1 by bolo ampero v efektovej smycke komba
(prisiel by som o moznost uplne vyradit ampero z efektovej cesty, ale to neva)
Rozmyslam dobre, ci je to blbost? vdaka.
Re: zapojenie multifx do lampoveho komba
Ano, je to špatně. Když bude aktivovaný loop 1, bude úplně vyřazený preamp komba (ampero bude přímo do returnu komba). Když bude loop 1 vypnutý, nebude to hrát vůbec (žádný signál nepotece do returnu komba). Myslím, že správný řešení už jsem postoval výše
Re: zapojenie multifx do lampoveho komba
Když bude aktivovaný loop 1, bude úplně vyřazený preamp komba (ampero bude přímo do returnu komba). - ano, to je OK, tak to chcem.
Když bude loop 1 vypnutý, nebude to hrát vůbec (žádný signál nepotece do returnu komba). - to je problem, tak to presne nechem. cize ak nepojde signal do returnu komba tak nebude hrat? to som nevedel.
Myslím, že správný řešení už jsem postoval výše - spravne nebolo, zial nato by som potreboval loop pedal ktory vie zopnut obe smycky naraz, nie len 1 alebo 2.
Aj tak dakujem.
Když bude loop 1 vypnutý, nebude to hrát vůbec (žádný signál nepotece do returnu komba). - to je problem, tak to presne nechem. cize ak nepojde signal do returnu komba tak nebude hrat? to som nevedel.
Myslím, že správný řešení už jsem postoval výše - spravne nebolo, zial nato by som potreboval loop pedal ktory vie zopnut obe smycky naraz, nie len 1 alebo 2.
Aj tak dakujem.
Re: zapojenie multifx do lampoveho komba
Dyt ta krabička stojí v Číně asi petibabu. Sám si ji vyrobíš se levněji, nic moc složitého to není. Prodej krabku co máš (looper A/B) a můžeš to mít vyřešený hned.
I když na rovinu - podle mě je to stejné blbost s tohle zapojení nevyužiješ. Nebylo by jednoduší si ty zapojení vyzkoušet bez přepínání s trochou přehazovani kabelu? Rychle zjistíš, co stojí zaprd a pak už tohle přepínání potřebovat nebudeš
I když na rovinu - podle mě je to stejné blbost s tohle zapojení nevyužiješ. Nebylo by jednoduší si ty zapojení vyzkoušet bez přepínání s trochou přehazovani kabelu? Rychle zjistíš, co stojí zaprd a pak už tohle přepínání potřebovat nebudeš
Re: zapojenie multifx do lampoveho komba
asi ano, tiez si to myslim, mas pravdu, rovno to pichnem do returnu a hotovo.
Re: zapojenie multifx do lampoveho komba
este jedna hlupa otazka: ak napevno zapojim ampero do smycky, obidem preamp komba, nie su tam potom tie lampy v preampe zbytocne? budu sa flakat, nemaju vyuzitie, ci?
doplnenie: a teraz som z toho uplne debil. vlastne nikde nepisu, ze ked chcem multak zapojeny v RETURNE, ze musi byt zapojeny aj SEND v smycke. aj ampero manual aj toto video, cas 7:09 - https://www.youtube.com/watch?v=yn6up5h2FN8 spomina iba RETURN. cize nato co chcem ja by mi uplne stacil zakladny obycajny ABY pedal ako som povodne spominal, ci?
doplnenie: a teraz som z toho uplne debil. vlastne nikde nepisu, ze ked chcem multak zapojeny v RETURNE, ze musi byt zapojeny aj SEND v smycke. aj ampero manual aj toto video, cas 7:09 - https://www.youtube.com/watch?v=yn6up5h2FN8 spomina iba RETURN. cize nato co chcem ja by mi uplne stacil zakladny obycajny ABY pedal ako som povodne spominal, ci?
Re: zapojenie multifx do lampoveho komba
nemám na to studovat ten routing, ale krátce : Ano, když hraješ mulťákem do koncáku (Returnu), tak preampovky žhnou zbytečně. Můžeš je vyndat, pro úsporu, asi bude fungovat koncák i tak. Ale svého času jsem takhle provozoval Hlavu Engl, jako koncák, a preampovek jsem nelitoval, bylo to furt levnější, než spešl rack koncák. Navíc vždy byla možnost vyhodit multiefekt a hrát klasicky.
Pokud tě nezajímá preamp, stačí zapojit multief. do Returnu, Send zůstane neobsazený a bude to hrát.
Pokud tě nezajímá preamp, stačí zapojit multief. do Returnu, Send zůstane neobsazený a bude to hrát.
Já se domnívám, že revoluce je zvrat k lepšímu. Kontrarevoliuce je síla, která tomuto zvratu brání. Kontrarevoluce se drží u moci zuby nehty. Ti starší už pouze nehty. (Zdeněk Svěrák, 1989)
Re: zapojenie multifx do lampoveho komba
hura torst, vdaka, konecne, cize final zapojenie by bolo vid obrazok.
GITARA - klasicky ampero gitarovy input
OUT z ampera do inputu ABY pedala (nie do toho loop pedala co som spominal, mam aj ABY aj LOOP pedal)
z ABY pedala vystup A - vstup komba
vystup B - RETURN komba
tym si prepnem presne co chcem, bud ampero vpredu pred kombom alebo v returne.
snad je to OK.
edit: toto zapojenie som spominal uz pred dvomi tyzdnami, placka mi odpovedal, ze je to blbost, tak neviem.
GITARA - klasicky ampero gitarovy input
OUT z ampera do inputu ABY pedala (nie do toho loop pedala co som spominal, mam aj ABY aj LOOP pedal)
z ABY pedala vystup A - vstup komba
vystup B - RETURN komba
tym si prepnem presne co chcem, bud ampero vpredu pred kombom alebo v returne.
snad je to OK.
edit: toto zapojenie som spominal uz pred dvomi tyzdnami, placka mi odpovedal, ze je to blbost, tak neviem.
Re: zapojenie multifx do lampoveho komba
Ano, stále je to blbost
jestli chceš ampero buď před preampem, nebo ampero přímo do koncaku (a nepotřebuješ bypassovat ampero), tak si porid jakékoliv truebypass box s jednou smyčkou (na aliexpresu tak 17 dolarů) a do jeho smyčky umísti preamp komba. Máš to vyřešený za čtyři stovky
Re: zapojenie multifx do lampoveho komba
Zapojení pošlu večer teď jsem jen na mobilu
Re: zapojenie multifx do lampoveho komba
placka dik. aj ked neviem naco teda riesit SEND v smycke, ale OK. pockam na zapojenie. alebo sa nato vyprdnem, aj ked uz mi ide len o princip, ze neexisuje aby to neslo nejako JEDNODUCHO zapojit.
Re: zapojenie multifx do lampoveho komba
to ne, ta moje rada fungovala jen bez interního preampu. Jakmile chceš hrát i do nástrojového vstupu, je dost možné (jisté), že ti ho obsazenej Return vyřadí. Když máš Amperu - slušná simulace preampů - nalaď si tam Clean i Higain a hraj všechno jen do Return.
Já se domnívám, že revoluce je zvrat k lepšímu. Kontrarevoliuce je síla, která tomuto zvratu brání. Kontrarevoluce se drží u moci zuby nehty. Ti starší už pouze nehty. (Zdeněk Svěrák, 1989)
Re: zapojenie multifx do lampoveho komba
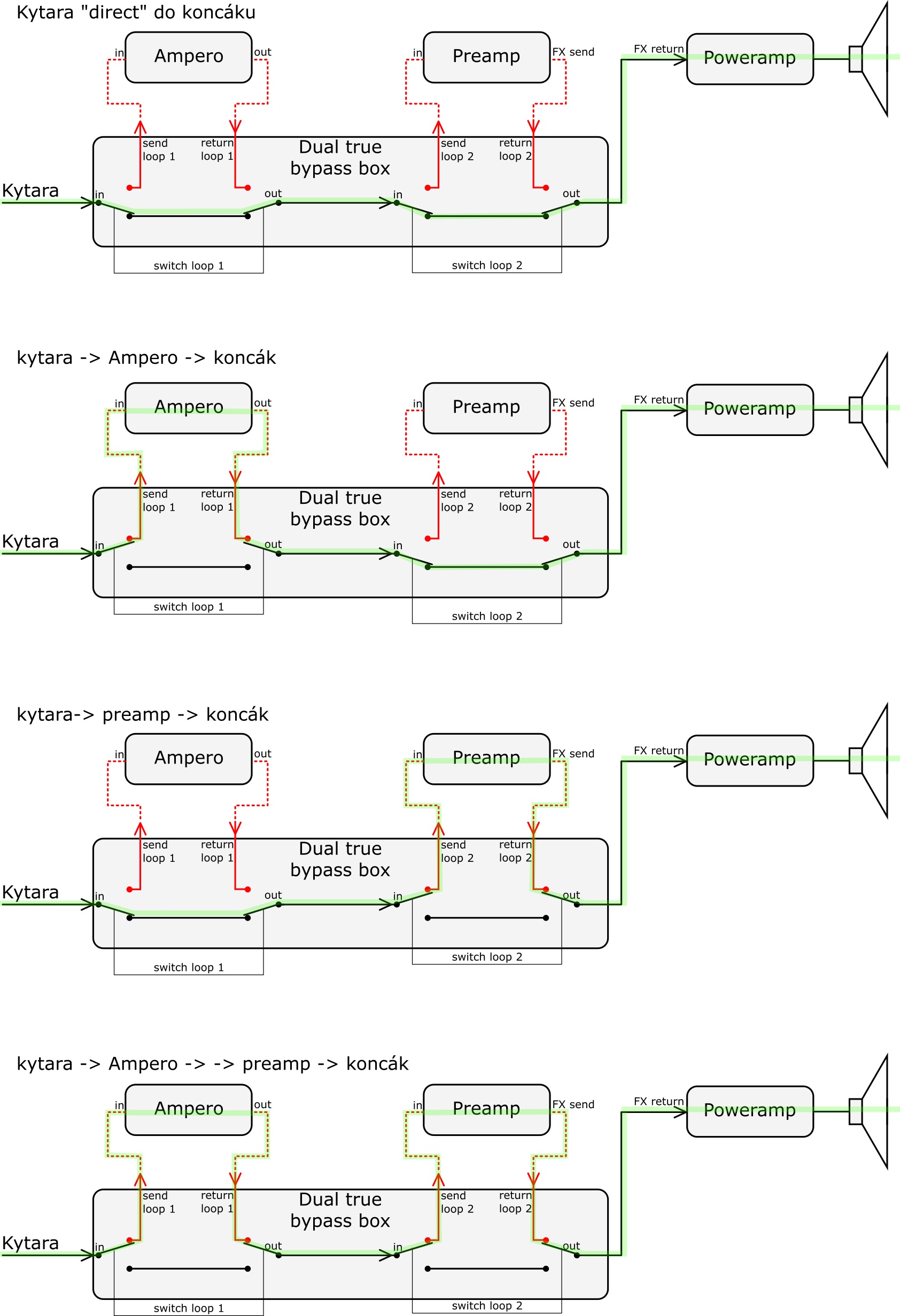
zásadní problém je v tom,ž e pořád nechápeš, jak to kombo funguje. S těma obrázkama jsem se docela páral, takže tomu prosím věnuj stejný úsilí a třeba se něco naučíš a příště to zapojení vymyslíš sám. Nejdřív jak funguje kombo a smyčka v něm:
Základní vlastnost FX smyčky je ta, že když strčíš JACK to returnu (nebo většinou i sendu) tak se odpojí vnitřní propojení mezi preampem a koncákem (černá linka) a přepne se na smyčku (červená linka) a pokud nejsou send a return komba fyzicky propojený (kabelem, po cestě bývá zařazen jeden či více efektů), tak kombo nehraje, protože singál, který je posílám na SEND už nedoteče na RETURN.
Teď jak jsi to myslel ty s tím ABY boxem: zeleně jsem naznačil tok signálu. Jak vidno,v tomto případě by vše fungovalo a signál z AMPERA jde rovnou do returnu komba a vše hraje jak má. Ale stačí přepnout ABY box: A doufám, že teď už je jasné proč by to nehrálo - signál by skončil na výstupu preampu (=sendu FX smyčky komba)
Proto je potřeba True bypass box (stojí cca 16 dolarů https://www.aliexpress.com/item/32355681730.html nebo si ho můžš za pár korun vyrobit sám, viz třeba https://www.google.com/search?q=true+by ... schematics)
základní změna je v tom, že signál z výstupu preampu může pokračovat dál: když smyčka není sepnutá, tak signál true bypass boxem nerušeně prochází přímo do returnu a tím pádem koncáku komba.
když loop sepneš, signál projde z ampera do preampu a vrátí se zpět do truebypass boxu, aby mohl pokračovat dál do returnu (=koncáku):
A když už jsem to měl všechno nakreslený, tak jsem rovnou nakreslil, jak by to vypadalo s tím dual TB boxem (varianta, kterou jsem navrhoval hned na začátku, na Ali cca 23 dolarů). Doufám, že po předchozím textu a obrázkách už se v tom vyznáš sám:
Teď jak jsi to myslel ty s tím ABY boxem: zeleně jsem naznačil tok signálu. Jak vidno,v tomto případě by vše fungovalo a signál z AMPERA jde rovnou do returnu komba a vše hraje jak má. Ale stačí přepnout ABY box: A doufám, že teď už je jasné proč by to nehrálo - signál by skončil na výstupu preampu (=sendu FX smyčky komba)
Proto je potřeba True bypass box (stojí cca 16 dolarů https://www.aliexpress.com/item/32355681730.html nebo si ho můžš za pár korun vyrobit sám, viz třeba https://www.google.com/search?q=true+by ... schematics)
základní změna je v tom, že signál z výstupu preampu může pokračovat dál: když smyčka není sepnutá, tak signál true bypass boxem nerušeně prochází přímo do returnu a tím pádem koncáku komba.
když loop sepneš, signál projde z ampera do preampu a vrátí se zpět do truebypass boxu, aby mohl pokračovat dál do returnu (=koncáku):
A když už jsem to měl všechno nakreslený, tak jsem rovnou nakreslil, jak by to vypadalo s tím dual TB boxem (varianta, kterou jsem navrhoval hned na začátku, na Ali cca 23 dolarů). Doufám, že po předchozím textu a obrázkách už se v tom vyznáš sám:
Re: zapojenie multifx do lampoveho komba
Placka velke dik, mas u mna minimalne flasku fernetu ked budes v Kosiciach. dal som tomu teraz 20 minut studovania co si nakreslil a TAKMER tomu rozumiem. Respektive chapem tomu tak, ze namiesto ABY boxu pouzijem to co mam doma - ten dual looper pedal (ktory nevie zopnut dve smycky zaroven), ved to by stacilo nie? (bavime sa o variante ak by som mal dokupovat TRUE BYPASS BOX, nie o variante poslednej s dual TB boxom) ak sa znova mylim tak uz kasli nato, velka vdaka za snahu pomoct a vysvetlit veci. uz mam svoj vek a mysli mi to pomalsie.